更新日期
1.字段简介
1.1功能概述
关联查询用于从当前表单通过关联关系查询到其他表单的数据,并将数据显示在当前表单上,只做展示不做入库处理。
1.2主要应用场景
- 库存管理中,通过产品编号作为过滤条件,查询出该产品的库存数量及分布情况;
- 项目管理中,通过项目状态作为过滤条件,筛选出所有处于“进行中”状态的项目及其进度详情;
- 财务管理中,通过发票号码作为过滤条件,检索出该发票对应的交易记录及报销状态。
2.关联表
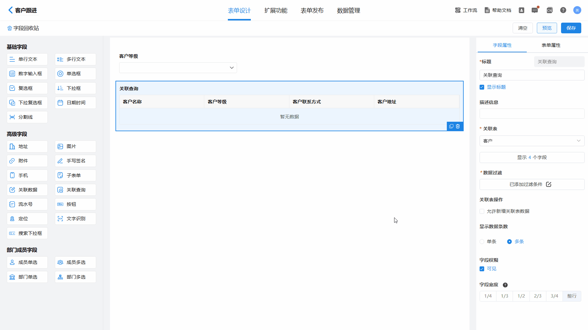
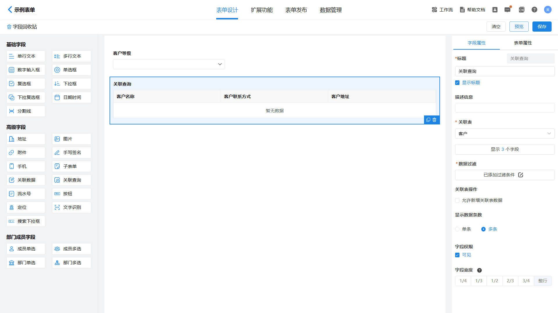
关联表是指关联查询字段获取数据的表单。英雄云的关联数据字段支持选择当前表单、当前应用的其他表单、跨应用表单、聚合表作为关联表。
在“字段属性”中“关联表”处选择需要关联的表单,再在“设置显示字段”处选择需要关联显示的字段,此字段为关联查询中会显示的字段。
在“字段属性”中“关联表”处选择需要关联的表单,再在“设置显示字段”处选择需要关联显示的字段,此字段为关联查询中会显示的字段。

3.数据过滤
【关联查询】字段通过设置过滤条件对关联表内字段的特定过滤条件,筛选出符合条件的数据项,并将这些筛选后的数据作为查询结果展示在相应的字段区域内。
操作步骤:点击“添加过滤条件”→选择多个过滤条件之间的关系,“所有”或“任一”→点击“添加条件”→选择需要过滤的关联表字段→选择过滤关系→选择“当前表单字段”或“自定义”。
注意,关联表字段类型需要和当前表单字段类型相同,否则无法过滤;设置完成好需要点击保存才能预览实际效果。
如在该场景中,需要查询指定等级的客户,故设置过滤条件为“客户等级”等于“当前表单中字段→客户等级”。
操作步骤:点击“添加过滤条件”→选择多个过滤条件之间的关系,“所有”或“任一”→点击“添加条件”→选择需要过滤的关联表字段→选择过滤关系→选择“当前表单字段”或“自定义”。
注意,关联表字段类型需要和当前表单字段类型相同,否则无法过滤;设置完成好需要点击保存才能预览实际效果。
如在该场景中,需要查询指定等级的客户,故设置过滤条件为“客户等级”等于“当前表单中字段→客户等级”。

4.显示数据条数
英雄云支持显示单条数据或同时显示多条数据。在“字段属性”的“显示数据条数”处,勾选需要显示的条数即可。
单条数据显示时,系统按照提交顺序显示最后提交的那条数据。
单条数据显示时,系统按照提交顺序显示最后提交的那条数据。

多条数据显示时,系统会显示所有符合条件的数据。

英雄云支持查看被查询数据的具体信息。点击需要查看的数据,即可看到具体信息。

5.关联表操作
【关联查询】字段属性中的“关联表操作”,相当于在当前表单处添加了一个跳转被关联表单的快捷入口,可以在当前表单直接向被关联表单中新增数据。
注意,只有在“显示数据条数”为“多条”的时候,才能选择“允许新增关联表数据”。
注意,只有在“显示数据条数”为“多条”的时候,才能选择“允许新增关联表数据”。
