更新日期
1. 简介
1.1 功能概述
字段是构建表单不可或缺的元素,同时也是收集信息的核心手段。在表单设计中恰当地运用多种类型的字段,能够显著提升数据收集的效率与效果。
1.2 字段类型
英雄云当前提供了27种字段类型,这些字段被归类为基础字段、高级字段、部门成员字段和关联字段四大类。选择恰当的字段类型至关重要,因为它直接影响到函数应用、联动设置以及关联功能的可用性,从而对表单设计、数据收集流程以及后续的数据分析工作产生深远影响。
2. 字段基础操作
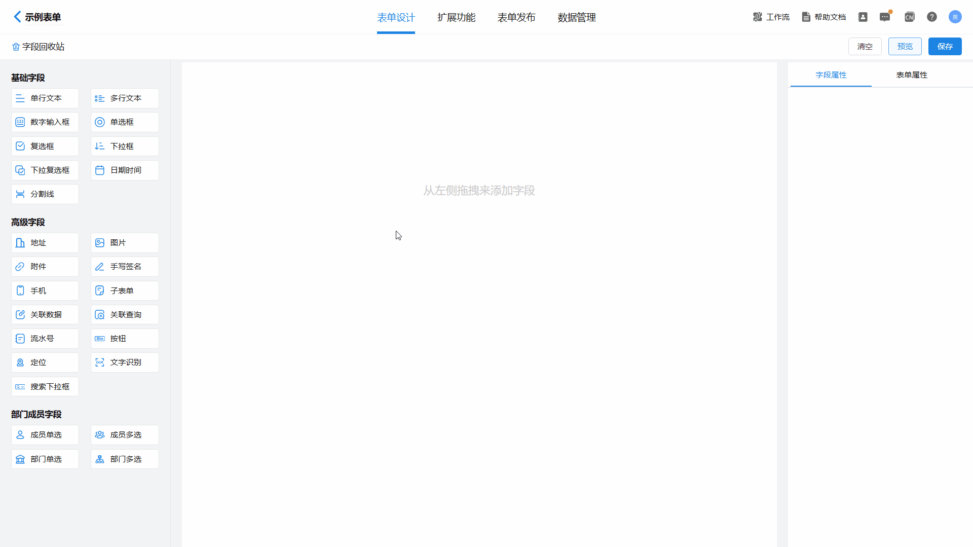
2.1 字段添加
从左侧字段栏中拖拽字段到中间空白区域或直接点击字段,即可添加字段到表单。

2.2 字段复制
选择所需字段后,点击该字段右下角的复制图标,即可复制该字段。复制过程中,字段及其所有属性都会被一同复制。

2.3 字段删除
选中字段,点击字段右侧的删除按钮,在弹窗中点击“删除”,即可删除该字段。

若该字段被当前表单、其他表单、数据工厂或聚合表所引用时,可通过点击“查看引用详情”查看具体的字段引用情况,确保删除操作不对其他表单或字段造成影响。

在引用详情页面中可以查看该字段的具体引用情况,点击右侧的“前往修改”按钮,即可直接跳转到相应的表单的编辑页面,对影响字段的字段重新设置属性。

2.4 字段批量编辑
2.4.1 字段批量选择
1)进入批量选择状态:点击字段右下角的批量选择图标,或按住Shift 键选择两个字段,即进入批量选择状态。
2)退出批量选择状态:点击上方操作栏的“×”,即可退出批量选择状态。
3)在批量选择状态下,点击或拖拽添加新字段,自动退出批量选择状态。

点击批量操作图标进入批量选择状态:

按住“shift+首尾字段”,进入批量选择状态且连续选中多个字段:

2.4.2 字段批量编辑
选中多个字段后,可在上方操作栏进行批量复制、删除或移动至标签页;可在右侧字段属性栏批量设置显示标题、必填、可见可编辑以及字段宽度等属性。

2.5 字段排序
在表单设计界面中,用户只需简单拖动字段,即可快速完成字段的排序操作。

3. 字段通用属性
字段属性构成了字段的基础信息框架,在表单编辑页面右方“属性设置区域”允许用户配置字段的标题、描述性文本、数据格式、预设默认值、校验规则以及字段访问权限等。不同种类的字段会提供各自特有的属性设置。更多详细信息,请参考字段属性。